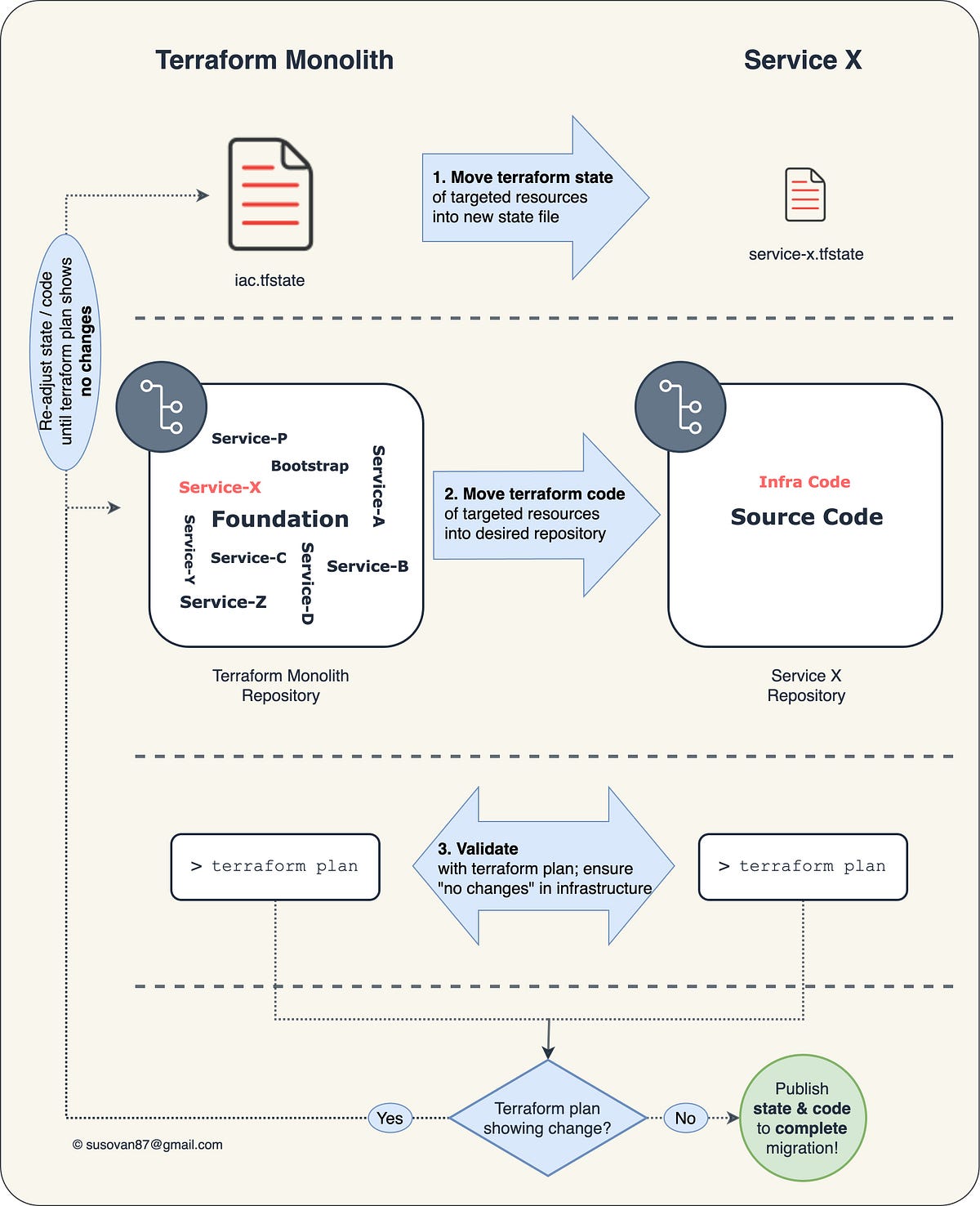
Lesson Learned After Decoupling a Dozen of Services from Terraform Monolith Safely with No Downtime
Terraform Weekly’s sponsor
Other articles
Open-source projects
Feedback ❤
If you have any feedback you want to share with me or if you want to sponsor this weekly newsletter, please do so by reaching out via Twitter, LinkedIn, or replying to the email.
Remember that sharing is caring, so it will help the Terraform community (and me) if you share this newsletter with your friends and colleagues.
PS: One of the best ways to help Ukraine is https://palianytsia.com.ua/
Glory to Ukraine! 🇺🇦





